经营范围

SCOPE

软件开发、互联网信息服务、信息系统集成服务、信息技术咨询服务、数据处理和存储服务。(依法须经批准的项目,经相关部门批准后方可开展经营活动)

产品列表

PRODUCT

企业信息

INFORMATION

企业信息

法人代表:杨志平

注册地址:福建省福州市鼓楼区东街街道东街83号福建国际青年交流中心7层06写字间

所属行业:软件和信息技术服务业

更多行业:其他软件开发,软件开发,软件和信息技术服务业,信息传输、软件和信息技术服务业

联系我们

电话:1385068**

邮箱:363198b**[email protected]

地址:福建省福州市鼓楼区东街街道东街83号福建国际青年交流中心7层06写字间

公司简介

福建省极速科技有限公司成立于2018年01月12日,注册地位于福建省福州市鼓楼区东街街道东街83号福建国际青年交流中心7层06写字间,法定代表人为杨志平。经营范围包括软件开发、互联网信息服务、信息系统集成服务、信息技术咨询服务、数据处理和存储服务。(依法须经批准的项目,经相关部门批准后方可开展经营活动)

公司简介

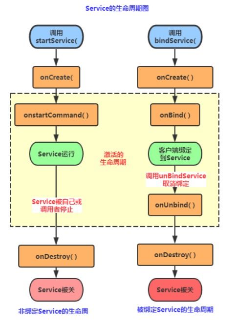
上网行为管理软件的功能设计与开发

友情链接: 软件 五金机电 码头建设与管理 实木家具 汽车美容服务 日用百货 数字文化创意软件开发 房产咨询 多媒体设计 手机软件 汽车维修服务 技术服务 广告发布 玫瑰之约 家政服务 网络技术服务 网络技术服务 建材 商务信息咨询服务 信息咨询服务 非酒精饮料及茶叶零售 技术服务 汽车维修 水产品冷冻加工 蒸汽锅炉 家具 房地产 技术交流 技术服务 办公设备 保温装饰一体板 互联网数据服务 数据处理和存储支持服务 汽车销售 技术推广服务 网络科技的技术开发 翻译服务 人工智能通用应用系统 图文设计制作 配电箱 网站建设 个人商务服务 计算机网络系统工程服务 互联网销售 化妆品技术开发 工业机器人 创意设计 应用软件 家居用品销售 增值电信业务经营 物业管理 中山 工艺美术品 蔬菜 计算机 深圳投资管理 社会经济咨询服务 人工智能应用软件开发 网络与信息安全软件开发 气动执行器 服饰 实验小学 环保科技 钢板 安阳盼望网络科技有限公司 内蒙古天源国际文化教育有限公司 北京珍爱地球企业管理有限公司 盐城市亭湖区葛冶家禽经营部 关键词在线营销 长春喆洲科技有限公司 北京拼奔科技有限公司 上海章闵韵科技有限公司 株洲市楠度网络科技有限公司 河北蒲公英文化传播有限公司 沧州沧岳管道有限公司 厦门鸿鑫正网络科技有限公司 温州一亩田网络科技有限公司 株洲市囡芸网络科技有限公司 上海耀腾铭网络科技有限公司 承德创意互动网络科技有限公司 烟台友成建材有限公司 义乌市众洁科技有限公司 安阳袁林景区管理有限公司 西安英兆软件信息有限责任公司 北京富纳投资有限公司 漳州市芗城新世纪包装机械有限公司 上海衡宏帆科技有限公司 深圳市国诚投资咨询有限公司 丰泽区松盛信息技术 北京赛实科技有限公司 阿牛(广东)企业管理有限公司 程力专用汽车股份有限公司销售三十分公司 亳州蓝捷科贸易有限公司 芜湖汇德网络科技有限公司 重庆事业通信息科技有限公司 上海蓝桂汽车科技有限公司 上海集赞网络信息技术中心 上海易丰国际物流有限公司 山西友财付网络科技有限公司 程力专用汽车股份有限公司销售二十二分公司 陕西靳佳槟宠物用品有限公司 重庆西柏阳健信息科技有限公司 长葛市图灵网络科技有限公司 天气预报 上海琰璟网络科技有限公司